complexType AccountingDocumenttype
diagram
namespace http://www.telebib2.org
children AccountingDate AccountingDocumentCurrencyCode Insurer Intermediary
used by
complexTypes Bordereautype CurrentAccounttype
annotation
appinfo
CurrentAc
appinfo
A document showing credits and debits. (Accounting system = a system that provides quantitative information about finances)
appinfo
CURRAC
documentation
Accounting document
documentation
Boekhoudkundig document
documentation
Document comptable
source <xsd:complexType name="AccountingDocumenttype">
 
<xsd:annotation>
   
<xsd:appinfo source="tb2View">CurrentAc</xsd:appinfo>
   
<xsd:appinfo source="tb2Semantics">A document showing credits and debits. (Accounting system = a system that provides quantitative information about finances)</xsd:appinfo>
   
<xsd:appinfo source="tb2Edifact">CURRAC</xsd:appinfo>
   
<xsd:documentation source="BusinessTerm" xml:lang="en">Accounting document</xsd:documentation>
   
<xsd:documentation source="BusinessTerm" xml:lang="nl">Boekhoudkundig document</xsd:documentation>
   
<xsd:documentation source="BusinessTerm" xml:lang="fr">Document comptable</xsd:documentation>
 
</xsd:annotation>
 
<xsd:sequence>
   
<xsd:element name="AccountingDate" type="AccountingDatetype" minOccurs="0"/>
   
<xsd:element name="AccountingDocumentCurrencyCode" type="AccountingDocumentCurrencyCodetype" minOccurs="0"/>
   
<xsd:element name="Insurer" type="Insurertype" minOccurs="0"/>
   
<xsd:element name="Intermediary" type="Intermediarytype" minOccurs="0"/>
 
</xsd:sequence>
</xsd:complexType>

element AccountingDocumenttype/AccountingDate
diagram
namespace http://www.telebib2.org
type AccountingDatetype
properties
isRef 0
minOcc 0
maxOcc 1
content simple
source <xsd:element name="AccountingDate" type="AccountingDatetype" minOccurs="0"/>

element AccountingDocumenttype/AccountingDocumentCurrencyCode
diagram
namespace http://www.telebib2.org
type AccountingDocumentCurrencyCodetype
properties
isRef 0
minOcc 0
maxOcc 1
content simple
source <xsd:element name="AccountingDocumentCurrencyCode" type="AccountingDocumentCurrencyCodetype" minOccurs="0"/>

element AccountingDocumenttype/Insurer
diagram
namespace http://www.telebib2.org
type Insurertype
properties
isRef 0
minOcc 0
maxOcc 1
content complex
children RoleCode ICBIdentifier ICBRegistration PORTIMARegistrationNumber FileAdministrator EVALEAInsurerIdentifier ClaimRelatedDocumentTypeSentIndicator
source <xsd:element name="Insurer" type="Insurertype" minOccurs="0"/>

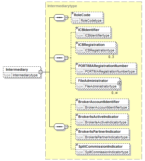
element AccountingDocumenttype/Intermediary
diagram
namespace http://www.telebib2.org
type Intermediarytype
properties
isRef 0
minOcc 0
maxOcc 1
content complex
children RoleCode ICBIdentifier ICBRegistration PORTIMARegistrationNumber FileAdministrator BrokerAccountIdentifier BrokerIsActiveIndicator BrokerIsPartnerIndicator SplitCommissionIndicator
source <xsd:element name="Intermediary" type="Intermediarytype" minOccurs="0"/>


XML Schema documentation generated by
XMLSpy Schema Editor http://www.altova.com/xmlspy