complexType Claimtype
diagram
namespace http://www.telebib2.org
children AdministrativeRefusalIndicator AssessorAppointedIndicator BrokerClaimIdentifier ClaimAmount ClaimFileStatusCode ClaimMessageCode ClaimNotificationDraftedDate ClaimPaidByPolicyHolderIndicator ClaimIdentifier ClaimSettlementTypeCode ClaimCommunicationText DubiousCaseIndicator FileClosingDate FileOpeningDate HandlingResponsibilityCode InsuredAllowancesTotalAmount LiabilityEstablishedIndicator MailDestinationCode OpponentPartyProsecutedIndicator PaymentToThirdPartyAgreedIndicator PolicyHolderResponsibilityOpinionText RelatedClaimIdentifier ResponsibilityTypeCode ThirdPartyAllowancesTotalAmount ThirdPartyRequestForPaymentReceivedIndicator KfkOperation Intermediary ManagementAct Claimant Incident
used by
element Contracttype/Claim
complexType WorkersCompensationClaimtype
annotation
appinfo
A request made by a claimant against his own insurer for reparation of losses sustained in an incident. Also : a request for payment of a loss that may come under the terms of an insurance contract. A claim can only be made against one policy.
appinfo
CLAFIL
documentation
Claim
documentation
Schade
documentation
Sinistre
source <xsd:complexType name="Claimtype">
 
<xsd:annotation>
   
<xsd:appinfo source="tb2Semantics">A request made by a claimant against his own insurer for reparation of losses sustained in an incident. Also : a request for payment of a loss that may come under the terms of an insurance contract. A claim can only be made against one policy.</xsd:appinfo>
   
<xsd:appinfo source="tb2Edifact">CLAFIL</xsd:appinfo>
   
<xsd:documentation source="BusinessTerm" xml:lang="en">Claim</xsd:documentation>
   
<xsd:documentation source="BusinessTerm" xml:lang="nl">Schade</xsd:documentation>
   
<xsd:documentation source="BusinessTerm" xml:lang="fr">Sinistre</xsd:documentation>
 
</xsd:annotation>
 
<xsd:sequence>
   
<xsd:element name="AdministrativeRefusalIndicator" type="AdministrativeRefusalIndicatortype" minOccurs="0"/>
   
<xsd:element name="AssessorAppointedIndicator" type="AssessorAppointedIndicatortype" minOccurs="0"/>
   
<xsd:element name="BrokerClaimIdentifier" type="BrokerClaimIdentifiertype" minOccurs="0"/>
   
<xsd:element name="ClaimAmount" type="ClaimAmounttype" minOccurs="0"/>
   
<xsd:element name="ClaimFileStatusCode" type="ClaimFileStatusCodetype" minOccurs="0"/>
   
<xsd:element name="ClaimMessageCode" type="ClaimMessageCodetype" minOccurs="0"/>
   
<xsd:element name="ClaimNotificationDraftedDate" type="ClaimNotificationDraftedDatetype" minOccurs="0"/>
   
<xsd:element name="ClaimPaidByPolicyHolderIndicator" type="ClaimPaidByPolicyHolderIndicatortype" minOccurs="0"/>
   
<xsd:element name="ClaimIdentifier" type="ClaimIdentifiertype" minOccurs="0"/>
   
<xsd:element name="ClaimSettlementTypeCode" type="ClaimSettlementTypeCodetype" minOccurs="0"/>
   
<xsd:element name="ClaimCommunicationText" type="ClaimCommunicationTexttype" minOccurs="0"/>
   
<xsd:element name="DubiousCaseIndicator" type="DubiousCaseIndicatortype" minOccurs="0"/>
   
<xsd:element name="FileClosingDate" type="FileClosingDatetype" minOccurs="0"/>
   
<xsd:element name="FileOpeningDate" type="FileOpeningDatetype" minOccurs="0"/>
   
<xsd:element name="HandlingResponsibilityCode" type="HandlingResponsibilityCodetype" minOccurs="0"/>
   
<xsd:element name="InsuredAllowancesTotalAmount" type="InsuredAllowancesTotalAmounttype" minOccurs="0"/>
   
<xsd:element name="LiabilityEstablishedIndicator" type="LiabilityEstablishedIndicatortype" minOccurs="0"/>
   
<xsd:element name="MailDestinationCode" type="MailDestinationCodetype" minOccurs="0"/>
   
<xsd:element name="OpponentPartyProsecutedIndicator" type="OpponentPartyProsecutedIndicatortype" minOccurs="0"/>
   
<xsd:element name="PaymentToThirdPartyAgreedIndicator" type="PaymentToThirdPartyAgreedIndicatortype" minOccurs="0"/>
   
<xsd:element name="PolicyHolderResponsibilityOpinionText" type="PolicyHolderResponsibilityOpinionTexttype" minOccurs="0"/>
   
<xsd:element name="RelatedClaimIdentifier" type="RelatedClaimIdentifiertype" minOccurs="0"/>
   
<xsd:element name="ResponsibilityTypeCode" type="ResponsibilityTypeCodetype" minOccurs="0"/>
   
<xsd:element name="ThirdPartyAllowancesTotalAmount" type="ThirdPartyAllowancesTotalAmounttype" minOccurs="0"/>
   
<xsd:element name="ThirdPartyRequestForPaymentReceivedIndicator" type="ThirdPartyRequestForPaymentReceivedIndicatortype" minOccurs="0"/>
   
<xsd:element name="KfkOperation" type="KfkOperationtype" minOccurs="0" maxOccurs="unbounded"/>
   
<xsd:element name="Intermediary" type="Intermediarytype"/>
   
<xsd:element name="ManagementAct" type="ManagementActtype" minOccurs="0" maxOccurs="unbounded"/>
   
<xsd:element name="Claimant" type="Claimanttype" maxOccurs="unbounded"/>
   
<xsd:element name="Incident" type="Incidenttype"/>
 
</xsd:sequence>
</xsd:complexType>

element Claimtype/AdministrativeRefusalIndicator
diagram
namespace http://www.telebib2.org
type AdministrativeRefusalIndicatortype
properties
isRef 0
minOcc 0
maxOcc 1
content simple
source <xsd:element name="AdministrativeRefusalIndicator" type="AdministrativeRefusalIndicatortype" minOccurs="0"/>

element Claimtype/AssessorAppointedIndicator
diagram
namespace http://www.telebib2.org
type AssessorAppointedIndicatortype
properties
isRef 0
minOcc 0
maxOcc 1
content simple
source <xsd:element name="AssessorAppointedIndicator" type="AssessorAppointedIndicatortype" minOccurs="0"/>

element Claimtype/BrokerClaimIdentifier
diagram
namespace http://www.telebib2.org
type BrokerClaimIdentifiertype
properties
isRef 0
minOcc 0
maxOcc 1
content simple
source <xsd:element name="BrokerClaimIdentifier" type="BrokerClaimIdentifiertype" minOccurs="0"/>

element Claimtype/ClaimAmount
diagram
namespace http://www.telebib2.org
type ClaimAmounttype
properties
isRef 0
minOcc 0
maxOcc 1
content simple
source <xsd:element name="ClaimAmount" type="ClaimAmounttype" minOccurs="0"/>

element Claimtype/ClaimFileStatusCode
diagram
namespace http://www.telebib2.org
type ClaimFileStatusCodetype
properties
isRef 0
minOcc 0
maxOcc 1
content simple
source <xsd:element name="ClaimFileStatusCode" type="ClaimFileStatusCodetype" minOccurs="0"/>

element Claimtype/ClaimMessageCode
diagram
namespace http://www.telebib2.org
type ClaimMessageCodetype
properties
isRef 0
minOcc 0
maxOcc 1
content simple
source <xsd:element name="ClaimMessageCode" type="ClaimMessageCodetype" minOccurs="0"/>

element Claimtype/ClaimNotificationDraftedDate
diagram
namespace http://www.telebib2.org
type ClaimNotificationDraftedDatetype
properties
isRef 0
minOcc 0
maxOcc 1
content simple
source <xsd:element name="ClaimNotificationDraftedDate" type="ClaimNotificationDraftedDatetype" minOccurs="0"/>

element Claimtype/ClaimPaidByPolicyHolderIndicator
diagram
namespace http://www.telebib2.org
type ClaimPaidByPolicyHolderIndicatortype
properties
isRef 0
minOcc 0
maxOcc 1
content simple
source <xsd:element name="ClaimPaidByPolicyHolderIndicator" type="ClaimPaidByPolicyHolderIndicatortype" minOccurs="0"/>

element Claimtype/ClaimIdentifier
diagram
namespace http://www.telebib2.org
type ClaimIdentifiertype
properties
isRef 0
minOcc 0
maxOcc 1
content simple
source <xsd:element name="ClaimIdentifier" type="ClaimIdentifiertype" minOccurs="0"/>

element Claimtype/ClaimSettlementTypeCode
diagram
namespace http://www.telebib2.org
type ClaimSettlementTypeCodetype
properties
isRef 0
minOcc 0
maxOcc 1
content simple
source <xsd:element name="ClaimSettlementTypeCode" type="ClaimSettlementTypeCodetype" minOccurs="0"/>

element Claimtype/ClaimCommunicationText
diagram
namespace http://www.telebib2.org
type ClaimCommunicationTexttype
properties
isRef 0
minOcc 0
maxOcc 1
content simple
source <xsd:element name="ClaimCommunicationText" type="ClaimCommunicationTexttype" minOccurs="0"/>

element Claimtype/DubiousCaseIndicator
diagram
namespace http://www.telebib2.org
type DubiousCaseIndicatortype
properties
isRef 0
minOcc 0
maxOcc 1
content simple
source <xsd:element name="DubiousCaseIndicator" type="DubiousCaseIndicatortype" minOccurs="0"/>

element Claimtype/FileClosingDate
diagram
namespace http://www.telebib2.org
type FileClosingDatetype
properties
isRef 0
minOcc 0
maxOcc 1
content simple
source <xsd:element name="FileClosingDate" type="FileClosingDatetype" minOccurs="0"/>

element Claimtype/FileOpeningDate
diagram
namespace http://www.telebib2.org
type FileOpeningDatetype
properties
isRef 0
minOcc 0
maxOcc 1
content simple
source <xsd:element name="FileOpeningDate" type="FileOpeningDatetype" minOccurs="0"/>

element Claimtype/HandlingResponsibilityCode
diagram
namespace http://www.telebib2.org
type HandlingResponsibilityCodetype
properties
isRef 0
minOcc 0
maxOcc 1
content simple
source <xsd:element name="HandlingResponsibilityCode" type="HandlingResponsibilityCodetype" minOccurs="0"/>

element Claimtype/InsuredAllowancesTotalAmount
diagram
namespace http://www.telebib2.org
type InsuredAllowancesTotalAmounttype
properties
isRef 0
minOcc 0
maxOcc 1
content simple
source <xsd:element name="InsuredAllowancesTotalAmount" type="InsuredAllowancesTotalAmounttype" minOccurs="0"/>

element Claimtype/LiabilityEstablishedIndicator
diagram
namespace http://www.telebib2.org
type LiabilityEstablishedIndicatortype
properties
isRef 0
minOcc 0
maxOcc 1
content simple
source <xsd:element name="LiabilityEstablishedIndicator" type="LiabilityEstablishedIndicatortype" minOccurs="0"/>

element Claimtype/MailDestinationCode
diagram
namespace http://www.telebib2.org
type MailDestinationCodetype
properties
isRef 0
minOcc 0
maxOcc 1
content simple
source <xsd:element name="MailDestinationCode" type="MailDestinationCodetype" minOccurs="0"/>

element Claimtype/OpponentPartyProsecutedIndicator
diagram
namespace http://www.telebib2.org
type OpponentPartyProsecutedIndicatortype
properties
isRef 0
minOcc 0
maxOcc 1
content simple
source <xsd:element name="OpponentPartyProsecutedIndicator" type="OpponentPartyProsecutedIndicatortype" minOccurs="0"/>

element Claimtype/PaymentToThirdPartyAgreedIndicator
diagram
namespace http://www.telebib2.org
type PaymentToThirdPartyAgreedIndicatortype
properties
isRef 0
minOcc 0
maxOcc 1
content simple
source <xsd:element name="PaymentToThirdPartyAgreedIndicator" type="PaymentToThirdPartyAgreedIndicatortype" minOccurs="0"/>

element Claimtype/PolicyHolderResponsibilityOpinionText
diagram
namespace http://www.telebib2.org
type PolicyHolderResponsibilityOpinionTexttype
properties
isRef 0
minOcc 0
maxOcc 1
content simple
source <xsd:element name="PolicyHolderResponsibilityOpinionText" type="PolicyHolderResponsibilityOpinionTexttype" minOccurs="0"/>

element Claimtype/RelatedClaimIdentifier
diagram
namespace http://www.telebib2.org
type RelatedClaimIdentifiertype
properties
isRef 0
minOcc 0
maxOcc 1
content simple
source <xsd:element name="RelatedClaimIdentifier" type="RelatedClaimIdentifiertype" minOccurs="0"/>

element Claimtype/ResponsibilityTypeCode
diagram
namespace http://www.telebib2.org
type ResponsibilityTypeCodetype
properties
isRef 0
minOcc 0
maxOcc 1
content simple
source <xsd:element name="ResponsibilityTypeCode" type="ResponsibilityTypeCodetype" minOccurs="0"/>

element Claimtype/ThirdPartyAllowancesTotalAmount
diagram
namespace http://www.telebib2.org
type ThirdPartyAllowancesTotalAmounttype
properties
isRef 0
minOcc 0
maxOcc 1
content simple
source <xsd:element name="ThirdPartyAllowancesTotalAmount" type="ThirdPartyAllowancesTotalAmounttype" minOccurs="0"/>

element Claimtype/ThirdPartyRequestForPaymentReceivedIndicator
diagram
namespace http://www.telebib2.org
type ThirdPartyRequestForPaymentReceivedIndicatortype
properties
isRef 0
minOcc 0
maxOcc 1
content simple
source <xsd:element name="ThirdPartyRequestForPaymentReceivedIndicator" type="ThirdPartyRequestForPaymentReceivedIndicatortype" minOccurs="0"/>

element Claimtype/KfkOperation
diagram
namespace http://www.telebib2.org
type KfkOperationtype
properties
isRef 0
minOcc 0
maxOcc unbounded
content complex
children AdditionsValueTotalAmount AudatexCalculationIndicator KfkRequestIdentifier KfkTariffCode KfkRequestTypeCode KfkRequestDate KfkPrimaryAmountDefinitionMannerCode KfkRequestSequenceIdentifier SettlementTotalAmount SharedTotalAmount ReceivingCompany SendingCompany
source <xsd:element name="KfkOperation" type="KfkOperationtype" minOccurs="0" maxOccurs="unbounded"/>

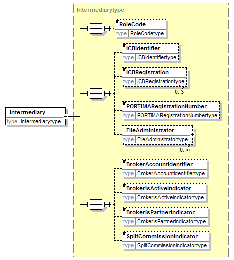
element Claimtype/Intermediary
diagram
namespace http://www.telebib2.org
type Intermediarytype
properties
isRef 0
content complex
children RoleCode ICBIdentifier ICBRegistration PORTIMARegistrationNumber FileAdministrator BrokerAccountIdentifier BrokerIsActiveIndicator BrokerIsPartnerIndicator SplitCommissionIndicator
source <xsd:element name="Intermediary" type="Intermediarytype"/>

element Claimtype/ManagementAct
diagram
namespace http://www.telebib2.org
type ManagementActtype
properties
isRef 0
minOcc 0
maxOcc unbounded
content complex
children ActionDescriptionText ActionDateAndTime ActionEffectiveDate NextActionDate ReplyRecordRequestedIndicator AccidentTreatmentPhaseCode DisputeSubjectTypeCode WorkersCompensationEventTypeCode
source <xsd:element name="ManagementAct" type="ManagementActtype" minOccurs="0" maxOccurs="unbounded"/>

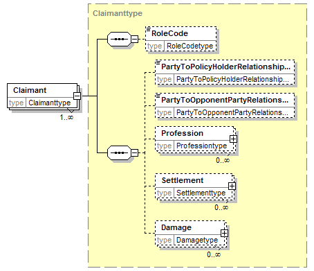
element Claimtype/Claimant
diagram
namespace http://www.telebib2.org
type Claimanttype
properties
isRef 0
minOcc 1
maxOcc unbounded
content complex
children RoleCode PartyToPolicyHolderRelationshipTypeCode PartyToOpponentPartyRelationshipTypeCode Profession Settlement Damage
source <xsd:element name="Claimant" type="Claimanttype" maxOccurs="unbounded"/>

element Claimtype/Incident
diagram
namespace http://www.telebib2.org
type Incidenttype
properties
isRef 0
content complex
children DamageIndicator DeadsOrInjuredsIndicator IncidentDescriptionText IncidentLocationText IncidentDateAndTime IncidentCausingPartyToPolicyHolderRelationshipTypeCode IncidentCausingPartyTypeCode IncidentCircumstanceCode IncidentCircumstanceText PoliceReportDraftedIndicator PolicyHolderRoleInAccidentCode WitnessIndicator ReportWrittenAddress OpponentThirdParty Witness InterveningAuthority EventAddress InsuranceObject
source <xsd:element name="Incident" type="Incidenttype"/>


XML Schema documentation generated by
XMLSpy Schema Editor http://www.altova.com/xmlspy